Likely Candidates for Frictionless Development Environments

Last time I reviewed the book on Consumption Economics, which explains how technology companies and their products will have to change to survive the brave new world that we’re entering.

So what would we find if we take the lessons from the book and apply them to our own software development environment? I think the answer would be surprisingly close to what I’ve called a Frictionless Development Environment (FDE) before.

To be honest, I’ve only started thinking more systematically about FDEs after reading Consumption Economics. In Five Essential Components of a Frictionless Development Environment, I’ve laid out the major building blocks of an FDE: cloud computing, big data analytics, recommendation engines, plug-in architecture, and open source.

It may be to soon to expect existing solutions to have all of those, but let’s see where we stand. There are already some cloud development environments. Most of these are geared towards web developers, and offer limited languages (mostly JavaScript). Some offer a big enough range to be interesting to a wide range of developers.

Big data analytics and recommendation engines are big features that are probably not there yet, but could always be added later. What’s more important is to look for a plug-in architecture and particularly for open source. These are fundamental architectural and business decisions.

Using open source as a criterion reduces our list to Cloud9 and Orion. Both have a plug-in architecture. The latter is an Eclipse project, but the former seems more mature. Be sure to follow both Cloud9 and Orion.

So what do you think? Would any of these cloud IDEs work for you? What other open source cloud IDEs are out there?

Five Essential Components of a Frictionless Development Environment

One of the challenges of maintaining a consistent programming style in a team is for everyone to have the same workspace settings, especially in the area of compiler warnings.

Every time a new member joins the team, an existing member sets up a new environment, or a new version of the compiler comes along, you havebook.e to synchronize settings.

My team recently started using Workspace Mechanic, an Eclipse plug-in that allows you to save those settings in an XML file that you put under source control.

The plug-in periodically compares the workspace settings with the contents of that file. It notifies you in case of differences, and allows you to update your environment with a couple of clicks.

Towards a Frictionless Development Environment

Workspace Mechanic is a good example of a lubricant, a tool that lubricates the development process to reduce friction.

LubricationMy ideal is to take this to the extreme with a Frictionless Development Environment (FDE) in which all software development activities go very smoothly.

Let’s see what we would likely need to make such an FDE a reality.

In this post, I will look at a very small example that uncovers some of the basic components of an FDE.

Example: Creating the Class Under Test

In Test-Driven Development, we start out with a test and there is no class under test yet. Eclipse has a Quick Fix to create the class, but we still have to manually invoke it and select a source folder to store it in (assuming you have different source folders for main and test code).

It would be nicer if the IDE would understand what you’re trying to do and automatically create the skeleton for the class under test for you and save it in the right place.

Big DataThe crux is for the tool to understand what you are doing, or else it could easily draw the wrong conclusion and create all kinds of artifacts that you don’t want.

This kind of knowledge is highly user and potentially even project specific. It is therefore imperative that the tool collects usage data and uses that to optimize its assistance. We’re likely talking about big data here.

Given the fact that it’s expensive in terms of storage and computing power to collect and analyze these statistics, it makes sense to do this in a cloud environment.

That will also allow for quicker learning of usage patterns when working on different machines, like in the office and at home. More importantly, it allows building on usage patterns of other people.

What this example also shows, is that we’ll need many small, very focused lubricants. This makes it unlikely for one organization to provide all lubricants for an FDE that suits everybody, even for a specific language.

Open Source SoftwareThe only practical way of assembling an FDE is through a plug-in architecture for lubricants.

Building an FDE will be a huge effort. To realize it on the short term, we’ll probably need an open source model. No one company could put in the resource required to pull this off in even a couple of years.

The Essential Components of a Frictionless Development Environment

This small example uncovered the following building blocks for a Frictionless Development Environment:

  1. Cloud Computing will provide economies of scale and access from anywhere
  2. Big Data Analytics will discern usage patterns
  3. Recommendation Engines will convert usage patterns into context-aware lubricants
  4. A Plug-in architecture will allow different parties to contribute lubricants and usage analysis tools
  5. An Open Source model will allow many organizations and individuals to collaborate

What do you think?

Do you agree with the proposed components of an FDE? Did I miss something?

Please share your thoughts in the comments.

How Friction Slows Us Down

FrictionI once joined a project where running the “unit” tests took three and a half hours.

As you may have guessed, the developers didn’t run the tests before they checked in code, resulting in a frequently red build.

Running the tests just gave too much friction for the developers.

I define friction as anything that resist the developer while she is producing software.

Since then, I’ve spotted friction in numerous places while developing software.

Friction in Software Development

Since friction impacts productivity negatively, it’s important that we understand it. Here are some of my observations:

  • Friction can come from different sources.
    It can result from your tool set, like when you have to wait for Perforce to check out a file over the network before you can edit it.
    Friction can also result from your development process, for example when you have to wait for the QA department to test your code before it can be released.
  • Friction can operate on different time scales.
    Some friction slows you down a lot, while others are much more benign. For instance, waiting for the next set of requirements might keep you from writing valuable software for weeks.
    On the other hand, waiting for someone to review your code changes may take only a couple of minutes.
  • Friction can be more than simple delays.
    It also rears its ugly head when things are more difficult then they ought to be.
    In the vi editor, for example, you must switch between command and insert modes. Seasoned vi users are just as fast as with editors that don’t have that separation. Yet they do have to keep track of which mode they are in, which gives them a higher cognitive load.

Lubricating Software Development

LubricationThere has been a trend to decrease friction in software development.

Tools like Integrated Development Environments have eliminated many sources of friction.

For instance, Eclipse will automatically compile your code when you save it.

Automated refactorings decrease both the time and the cognitive load required to make certain code changes.

On the process side, things like Agile development methodologies and the DevOps movement have eliminated or reduced friction. For instance, continuous deployment automates the release of software into production.

These lubricants have given us a fighting chance in a world of increasing complexity.

Frictionless Software Development

It’s fun to think about how far we could take these improvements, and what the ultimate Frictionless Development Environment (FDE) might look like.

My guess is that it would call for the combination of some of the same trends we already see in consumer and enterprise software products. Cloud computing will play a big role, as will simplification of the user interaction, and access from anywhere.

What do you think?

What frictions have you encountered? Do you think frictions are the same as waste in Lean?

What have you done to lubricate the frictions away? What would your perfect FDE look like?

Please let me know your thoughts in the comments.

How to Create Extensible Java Applications

Extension pointsMany applications benefit from being open to extension. This post describes two ways to implement such extensibility in Java.

Extensible Applications

Extensible applications are applications whose functionality can be extended without having to recompile them and sometimes even without having to restart them. This may happen by simply adding a jar to the classpath, or by a more involved installation procedure.

One example of an extensible application is the Eclipse IDE. It allows extensions, called plug-ins, to be installed so that new functionality becomes available. For instance, you could install a Source Code Management (SCM) plug-in to work with your favorite SCM.

As another example, imagine an implementation of the XACML specification for authorization. The “X” in XACML stands for “eXtensible” and the specification defines a number of extension points, like attribute and category IDs, combining algorithms, functions, and Policy Information Points. A good XACML implementation will allow you to extend the product by providing a module that implements the extension point.

Service Provider Interface

Oracle’s solution for creating extensible applications is the Service Provider Interface (SPI).

In this approach, an extension point is defined by an interface:

package com.company.application;

public interface MyService {
  // ...
}

You can find all extensions for such an extension point by using the ServiceLoader class:

public class Client {

  public void useService() {
    Iterator<MyService> services = ServiceLoader.load(
        MyService.class).iterator();
    while (services.hasNext()) {
      MyService service = services.next();
      // ... use service ...
  }

}

An extension for this extension point can be any class that implements that interface:

package com.company.application.impl;

public class MyServiceImpl implements MyService {
  // ...
}

The implementation class must be publicly available and have a public no-arg constructor. However, that’s not enough for the ServiceLoader class to find it.

You must also create a file named after the fully qualified name of the extension point interface in META-INF/services. In our example, that would be:

META-INF/services/com.company.application.Myservice

This file must be UTF-8 encoded, or ServiceLoader will not be able to read it. Each line of this file should contain the fully qualified name of one extension implementing the extension point, for instance:

com.company.application.impl.MyServiceImpl 

OSGi Services

Service registryThe SPI approach described above only works when the extension point files are on the classpath.

In an OSGi environment, this is not the case. Luckily, OSGi has its own solution to the extensibility problem: OSGi services.

With Declarative Services, OSGi services are easy to implement, especially when using the annotations of Apache Felix Service Component Runtime (SCR):

@Service
@Component
public class MyServiceImpl implements MyService {
  // ...
}

With OSGi and SCR, it is also very easy to use a service:

@Component
public class Client {

  @Reference
  private MyService myService;

  protected void bindMyService(MyService bound) {
    myService = bound;
  }

  protected void unbindMyService(MyService bound) {
    if (myService == bound) {
      myService = null;
    }
  }

  public void useService() {
    // ... use myService ...
  }

}

Best of Both Worlds

So which of the two options should you chose? It depends on your situation, of course. When you’re in an OSGi environment, the choice should obviously be OSGi services. If you’re not in an OSGi environment, you can’t use those, so you’re left with SPI.

CakeBut what if you’re writing a framework or library and you don’t know whether your code will be used in an OSGi or classpath based environment?

You will want to serve as many uses of your library as possible, so the best would be to support both models. This can be done if you’re careful.

Note that adding a Declarative Services service component file like OSGI-INF/myServiceComponent.xml to your jar (which is what the SCR annotations end up doing when they are processed) will only work in an OSGi environment, but is harmless outside OSGi.

Likewise, the SPI service file will work in a traditional classpath environment, but is harmless in OSGi.

So the two approaches are actually mutually exclusive and in any given environment, only one of the two approaches will find anything. Therefore, you can write code that uses both approaches. It’s a bit of duplication, but it allows your code to work in both types of environments, so you can have your cake and eat it too.

Securing Mobile Java Code

Mobile Code is code sourced from remote, possibly untrusted systems, that are executed on your local system. Mobile code is an optional constraint in the REST architectural style.

This post investigates our options for securely running mobile code in general, and for Java in particular.

Mobile Code

Examples of mobile code range from JavaScript fragments found in web pages to plug-ins for applications like FireFox and Eclipse.

Plug-ins turn a simple application into an extensible platform, which is one reason they are so popular. If you are going to support plug-ins in your application, then you should understand the security implications of doing so.

Types of Mobile Code

Mobile code comes in different forms. Some mobile code is source code, like JavaScript.

Mobile code in source form requires an interpreter to execute, like JägerMonkey in FireFox.

Mobile code can also be found in the form of executable code.

This can either be intermediate code, like Java applets, or native binary code, like Adobe’s Flash Player.

Active Content Delivers Mobile Code

A concept that is related to mobile code is active content, which is defined by NIST as

Electronic documents that can carry out or trigger actions automatically on a computer platform without the intervention of a user.

Examples of active content are HTML pages or PDF documents containing scripts and Office documents containing macros.

Active content is a vehicle for delivering mobile code, which makes it a popular technology for use in phishing attacks.

Security Issues With Mobile Code

There are two classes of security problems associated with mobile code.

The first deals with getting the code safely from the remote to the local system. We need to control who may initiate the code transfer, for example, and we must ensure the confidentiality and integrity of the transferred code.

From the point of view of this class of issues, mobile code is just data, and we can rely on the usual solutions for securing the transfer. For instance, XACML may be used to control who may initiate the transfer, and SSL/TLS may be used to protect the actual transfer.

It gets more interesting with the second class of issues, where we deal with executing the mobile code. Since the remote source is potentially untrusted, we’d like to limit what the code can do. For instance, we probably don’t want to allow mobile code to send credit card data to its developer.

However, it’s not just malicious code we want to protect ourselves from.

A simple bug that causes the mobile code to go into an infinite loop will threaten your application’s availability.

The bottom line is that if you want your application to maintain a certain level of security, then you must make sure that any third-party code meets that same standard. This includes mobile code and embedded libraries and components.

That’s why third-party code should get a prominent place in a Security Development Lifecycle (SDL).

Safely Executing Mobile Code

In general, we have four types of safeguards at our disposal to ensure the safe execution of mobile code:

  • Proofs
  • Signatures
  • Filters
  • Cages (sandboxes)

We will look at each of those in the context of mobile Java code.

Proofs

It’s theoretically possible to present a formal proof that some piece of code possesses certain safety properties. This proof could be tied to the code and the combination is then proof carrying code.

After download, the code could be checked against the code by a verifier. Only code that passes the verification check would be allowed to execute.

Updated for Bas’ comment:
Since Java 6, the StackMapTable attribute implements a limited form of proof carrying code where the type safety of the Java code is verified. However, this is certainly not enough to guarantee that the code is secure, and other approaches remain necessary.

Signatures

One of those approaches is to verify that the mobile code is made by a trusted source and that it has not been tampered with.

For Java code, this means wrapping the code in a jar file and signing and verifying the jar.

Filters

We can limit what mobile content can be downloaded. Since we want to use signatures, we should only accept jar files. Other media types, including individual .class files, can simply be filtered out.

Next, we can filter out downloaded jar files that are not signed, or signed with a certificate that we don’t trust.

We can also use anti-virus software to scan the verified jars for known malware.

Finally, we can use a firewall to filter out any outbound requests using protocols/ports/hosts that we know our code will never need. That limits what any code can do, including the mobile code.

Cages/Sandboxes

After restricting what mobile code may run at all, we should take the next step: prevent the running code from doing harm by restricting what it can do.

We can intercept calls at run-time and block any that would violate our security policy. In other words, we put the mobile code in a cage or sandbox.

In Java, cages can be implemented using the Security Manager. In a future post, we’ll take a closer look at how to do this.

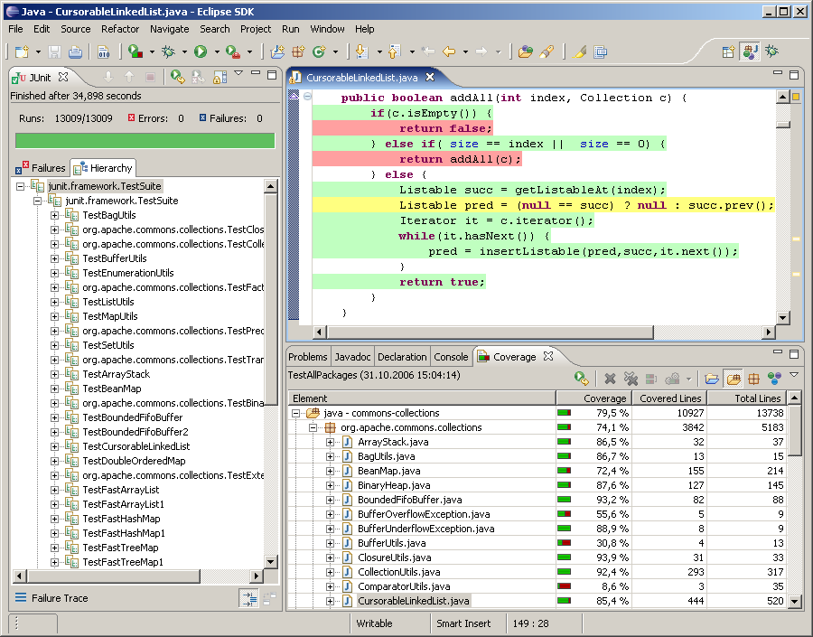
Visualizing Code Coverage in Eclipse with EclEmma

Last time, we saw how Behavior-Driven Development (BDD) allows us to work towards a concrete goal in a very focused way.

In this post, we’ll look at how the big BDD and the smaller TDD feedback loops eliminate waste and how you can visualize that waste using code coverage tools like EclEmma to see whether you execute your process well.

The Relation Between BDD and TDD

Depending on your situation, running BDD scenarios may take a lot of time. For instance, you may need to first create a Web Application Archive (WAR), then start a web server, deploy your WAR, and finally run your automated acceptance tests using Selenium.

This is not a convenient feedback cycle to run for every single line of code you write.

So chances are that you’ll write bigger chunks of code. That increases the risk of introducing mistakes, however. Baby steps can mitigate that risk. In this case, that means moving to Test-First programming, preferably Test-Driven Development (TDD).

The link between a BDD scenario and a bunch of unit tests is the top-down test. The top-down test is a translation of the BDD scenario into test code. From there, you descend further down into unit tests using regular TDD.

This translation of BDD scenarios into top-down tests may seem wasteful, but it’s not.

Top-down tests only serve to give the developer a shorter feedback cycle. You should never have to leave your IDE to determine whether you’re done. The waste of the translation is more than made up for by the gains of not having to constantly switch to the larger BDD feedback cycle. By doing a little bit more work, you end up going faster!

If you’re worried about your build time increasing because of these top-down tests, you may even consider removing them after you’ve made them pass, since their risk-reducing job is then done.

Both BDD and TDD Eliminate Waste Using JIT Programming

Both BDD and TDD operate on the idea of Just-In-Time (JIT) coding. JIT is a Lean principle for eliminating waste; in this case of writing unnecessary code.

There are many reasons why you’d want to eliminate unnecessary code:

  • Since it takes time to write code, writing less code means you’ll be more productive (finish more stories per iteration)
  • More code means more bugs
  • In particular, more code means more opportunities for security vulnerabilities
  • More code means more things a future maintainer must understand, and thus a higher risk of bugs introduced during maintenance due to misunderstandings

Code Coverage Can Visualize Waste

With BDD and TDD in your software development process, you expect less waste. That’s the theory, at least. How do we prove this in practice?

Well, let’s look at the process:

  1. BDD scenarios define the acceptance criteria for the user stories
  2. Those BDD scenarios are translated into top-down tests
  3. Those top-down tests lead to unit tests
  4. Finally, those unit tests lead to production code

The last step is easiest to verify: no code should have been written that wasn’t necessary for making some unit test pass. We can prove that by measuring code coverage while we execute the unit tests. Any code that is not covered is by definition waste.

EclEmma Shows Code Coverage in Eclipse

We use Cobertura in our Continuous Integration build to measure code coverage. But that’s a long feedback cycle again.

Therefore, I like to use EclEmma to measure code coverage while I’m in the zone in Eclipse.

EclEmma turns covered lines green, uncovered lines red, and partially covered lines yellow.

You can change these colors using Window|Preferences|Java|Code coverage. For instance, you could change Full Coverage to white, so that the normal case doesn’t introduce visual clutter and only the exceptions stand out.

The great thing about EclEmma is that it let’s you measure code coverage without making you change the way you work.

The only difference is that instead of choosing Run As|JUnit Test (or Alt+Shift+X, T), you now choose Coverage As|JUnit test (or Alt+Shift+E, T). To re-run the last coverage, use Ctrl+Shift+F11 (instead of Ctrl+F11 to re-run the last launch).

If your fingers are conditioned to use Alt+Shift+X, T and/or Ctrl+F11, you can always change the key bindings using Window|Preferences|General|Keys.

In my experience, the performance overhead of EclEmma is low enough that you can use it all the time.

EclEmma Helps You Monitor Your Agile Process

The feedback from EclEmma allows you to immediately see any waste in the form of unnecessary code. Since there shouldn’t be any such waste if you do BDD and TDD well, the feedback from EclEmma is really feedback on how well you execute your BDD/TDD process. You can use this feedback to hone your skills and become the best developer you can be.

Behavior-Driven Development (BDD) with JBehave, Gradle, and Jenkins

Behavior-Driven Development (BDD) is a collaborative process where the Product Owner, developers, and testers cooperate to deliver software that brings value to the business.

BDD is the logical next step up from Test-Driven Development (TDD).

Behavior-Driven Development

In essence, BDD is a way to deliver requirements. But not just any requirements, executable ones! With BDD, you write scenarios in a format that can be run against the software to ascertain whether the software behaves as desired.

Scenarios

Scenarios are written in Given, When, Then format, also known as Gherkin:

Given the ATM has $250
And my balance is $200
When I withdraw $150
Then the ATM has $100
And my balance is $50

Given indicates the initial context, When indicates the occurrence of an interesting event, and Then asserts an expected outcome. And may be used to in place of a repeating keyword, to make the scenario more readable.

Given/When/Then is a very powerful idiom, that allows for virtually any requirement to be described. Scenarios in this format are also easily parsed, so that we can automatically run them.

BDD scenarios are great for developers, since they provide quick and unequivocal feedback about whether the story is done. Not only the main success scenario, but also alternate and exception scenarios can be provided, as can abuse cases. The latter requires that the Product Owner not only collaborates with testers and developers, but also with security specialists. The payoff is that it becomes easier to manage security requirements.

Even though BDD is really about the collaborative process and not about tools, I’m going to focus on tools for the remainder of this post. Please keep in mind that tools can never save you, while communication and collaboration can. With that caveat out of the way, let’s get started on implementing BDD with some open source tools.

JBehave

JBehave is a BDD tool for Java. It parses the scenarios from story files, maps them to Java code, runs them via JUnit tests, and generates reports.

Eclipse

JBehave has a plug-in for Eclipse that makes writing stories easier with features such as syntax highlighting/checking, step completion, and navigation to the step implementation.

JUnit

Here’s how we run our stories using JUnit:

@RunWith(AnnotatedEmbedderRunner.class)
@UsingEmbedder(embedder = Embedder.class, generateViewAfterStories = true,
    ignoreFailureInStories = true, ignoreFailureInView = false, 
    verboseFailures = true)
@UsingSteps(instances = { NgisRestSteps.class })
public class StoriesTest extends JUnitStories {

  @Override
  protected List<String> storyPaths() {
    return new StoryFinder().findPaths(
        CodeLocations.codeLocationFromClass(getClass()).getFile(),
        Arrays.asList(getStoryFilter(storyPaths)), null);
  }

  private String getStoryFilter(String storyPaths) {
    if (storyPaths == null) {
      return "*.story";
    }
    if (storyPaths.endsWith(".story")) {
      return storyPaths;
    }
    return storyPaths + ".story";
  }

  private List<String> specifiedStoryPaths(String storyPaths) {
    List<String> result = new ArrayList<String>();
    URI cwd = new File("src/test/resources").toURI();
    for (String storyPath : storyPaths.split(File.pathSeparator)) {
      File storyFile = new File(storyPath);
      if (!storyFile.exists()) {
        throw new IllegalArgumentException("Story file not found: " 
          + storyPath);
      }
      result.add(cwd.relativize(storyFile.toURI()).toString());
    }
    return result;
  }

  @Override
  public Configuration configuration() {
    return super.configuration()
        .useStoryReporterBuilder(new StoryReporterBuilder()
            .withFormats(Format.XML, Format.STATS, Format.CONSOLE)
            .withRelativeDirectory("../build/jbehave")
        )
        .usePendingStepStrategy(new FailingUponPendingStep())
        .useFailureStrategy(new SilentlyAbsorbingFailure());
  }

}

This uses JUnit 4’s @RunWith annotation to indicate the class that will run the test. The AnnotatedEmbedderRunner is a JUnit Runner that JBehave provides. It looks for the @UsingEmbedder annotation to determine how to run the stories:

  • generateViewAfterStories instructs JBehave to create a test report after running the stories
  • ignoreFailureInStories prevents JBehave from throwing an exception when a story fails. This is essential for the integration with Jenkins, as we’ll see below

The @UsingSteps annotation links the steps in the scenarios to Java code. More on that below. You can list more than one class.

Our test class re-uses the JUnitStories class from JBehave that makes it easy to run multiple stories. We only have to implement two methods: storyPaths() and configuration().

The storyPaths() method tells JBehave where to find the stories to run. Our version is a little bit complicated because we want to be able to run tests from both our IDE and from the command line and because we want to be able to run either all stories or a specific sub-set.

We use the system property bdd.stories to indicate which stories to run. This includes support for wildcards. Our naming convention requires that the story file names start with the persona, so we can easily run all stories for a single persona using something like -Dbdd.stories=wanda_*.

The configuration() method tells JBehave how to run stories and report on them. We need output in XML for further processing in Jenkins, as we’ll see below.

One thing of interest is the location of the reports. JBehave supports Maven, which is fine, but they assume that everybody follows Maven conventions, which is really not. The output goes into a directory called target by default, but we can override that by specifying a path relative to the target directory. We use Gradle instead of Maven, and Gradle’s temporary files go into the build directory, not target. More on Gradle below.

Steps

Now we can run our stories, but they will fail. We need to tell JBehave how to map the Given/When/Then steps in the scenarios to Java code. The Steps classes determine what the vocabulary is that can be used in the scenarios. As such, they define a Domain Specific Language (DSL) for acceptance testing our application.

Our application has a RESTful interface, so we wrote a generic REST DSL. However, due to the HATEOAS constraint in REST, a client needs a lot of calls to discover the URIs that it should use. Writing scenarios gets pretty boring and repetitive that way, so we added an application-specific DSL on top of the REST DSL. This allows us to write scenarios in terms the Product Owner understands.

Layering the application-specific steps on top of generic REST steps has some advantages:

  • It’s easy to implement new application-specific DSL, since they only need to call the REST-specific DSL
  • The REST-specific DSL can be shared with other projects

Gradle

With the Steps in place, we can run our stories from our favorite IDE. That works great for developers, but can’t be used for Continuous Integration (CI).

Our CI server runs a headless build, so we need to be able to run the BDD scenarios from the command line. We automate our build with Gradle and Gradle can already run JUnit tests. However, our build is a multi-project build. We don’t want to run our BDD scenarios until all projects are built, a distribution is created, and the application is started.

So first off, we disable running tests on the project that contains the BDD stories:

test {
  onlyIf { false } // We need a running server
}

Next, we create another task that can be run after we start our application:

task acceptStories(type: Test) {
  ignoreFailures = true
  doFirst {
    // Need 'target' directory on *nix systems to get any output
    file('target').mkdirs()

    def filter = System.getProperty('bdd.stories') 
    if (filter == null) {
      filter = '*'
    }
    def stories = sourceSets.test.resources.matching { 
      it.include filter
    }.asPath
    systemProperty('bdd.stories', stories)
  }
}

Here we see the power of Gradle. We define a new task of type Test, so that it already can run JUnit tests. Next, we configure that task using a little Groovy script.

First, we must make sure the target directory exists. We don’t need or even want it, but without it, JBehave doesn’t work properly on *nix systems. I guess that’s a little Maven-ism 😦

Next, we add support for running a sub-set of the stories, again using the bdd.stories system property. Our story files are located in src/test/resources, so that we can easily get access to them using the standard Gradle test source set. We then set the system property bdd.stories for the JVM that runs the tests.

Jenkins

So now we can run our BDD scenarios from both our IDE and the command line. The next step is to integrate them into our CI build.

We could just archive the JBehave reports as artifacts, but, to be honest, the reports that JBehave generates aren’t all that great. Fortunately, the JBehave team also maintains a plug-in for the Jenkins CI server. This plug-in requires prior installation of the xUnit plug-in.

After installation of the xUnit and JBehave plug-ins into jenkins, we can configure our Jenkins job to use the JBehave plug-in. First, add an xUnit post-build action. Then, select the JBehave test report.

With this configuration, the output from running JBehave on our BDD stories looks just like that for regular unit tests:

Note that the yellow part in the graph indicates pending steps. Those are used in the BDD scenarios, but have no counterpart in the Java Steps classes. Pending steps are shown in the Skip column in the test results:

Notice how the JBehave Jenkins plug-in translates stories to tests and scenarios to test methods. This makes it easy to spot which scenarios require more work.

Although the JBehave plug-in works quite well, there are two things that could be improved:

  • The output from the tests is not shown. This makes it hard to figure out why a scenario failed. We therefore also archive the JUnit test report
  • If you configure ignoreFailureInStories to be false, JBehave throws an exception on a failure, which truncates the XML output. The JBehave Jenkins plug-in can then no longer parse the XML (since it’s not well formed), and fails entirely, leaving you without test results

All in all these are minor inconveniences, and we ‘re very happy with our automated BDD scenarios.

Top-Down Test-Driven Development

In Test-Driven Development (TDD), I have a tendency to dive right in at the level of some class that I am sure I’m gonna need for this cool new feature that I’m working on. This has bitten me a few times in the past, where I would start bottom-up and work my way up, only to discover that the design should be a little different and the class I started out with is either not needed, or not needed in the way I envisioned. So today I wanted to try a top-down approach.

I’m running this experiment on a fresh new project that targets developers. I’m going to start with a feature that removes some of the mundane tasks of development. Specifically, when I practice TDD in Java, I start out with writing a test class. In that class, I create an instance of the Class Under Test (CUT). Since the CUT doesn’t exist at this point in time, my code doesn’t compile. So I need to create the CUT to make it compile. In Java, that consists of a couple of actions that are pretty uninteresting, but that need to be done anyway. This takes away my focus from the test, so it would be kinda cool if it somehow could be automated.

In work mostly in Eclipse, and Eclipse has the notion of Quick Fixes. So that seems like a perfect fit. However, I don’t want my project code to be completely dependent on Eclipse, if only because independent code is easier to test.

So I start out with a top-down test that shows how all of this is accomplished:

public class FixesFactoryTest {

  @Test
  public void missingClassUnderTest() {
    FixesFactory fixesFactory = new FixesFactory();
    Issues issues = new Issues().add(Issue
        .newProblem(new MissingType(new FullyQualifiedName("Bar")))
        .at(new FileLocation(
            new Path("src/test/java/com/acme/foo/BarTest.java"),
            new FilePosition(new LineNumber(11), new ColumnNumber(5)))));
    Fixes fixes = fixesFactory.newInstance(issues);

    Assert.assertNotNull("Missing fixes", fixes);
    Assert.assertEquals("# Fixes", 1, fixes.size());

    Fix fix = fixes.iterator().next();
    Assert.assertNotNull("Missing fix", fix);
    Assert.assertEquals("Fix", CreateClassFix.class, fix.getClass());

    CreateClassFix createClassFix = (CreateClassFix) fix;
    Assert.assertEquals("Name of new class", new FullyQualifiedName("com.acme.foo.Bar"),
        createClassFix.nameOfClass());
    Assert.assertEquals("Path of new class", new Path("src/main/java/com/acme/foo/Bar.java"),
        createClassFix.pathOfClass());
  }

}

This test captures my intented design: a FixesFactory gives Fixes for Issues, where an Issue is a Problem at a given Location. This will usually be a FileLocation, but I envision there could be problems between files as well, like a test class whose name doesn’t match the name of its CUT. For this particular issue, I expect one fix: to create the missing CUT at the right place.

I’m trying to follow the rules of Object Calistenics here, hence the classes like LineNumber where one may have expected a simple int. Partly because of that, I need a whole bunch of classes and methods before I can get this test to even compile. This feels awkward, because it’s too big a step for my taste. I want my green bar!

Obviously, I can’t make this pass with a few lines of code. So I add a @Ignore to this test, and shift focus to one of the smaller classes. Let’s see, LineNumber is a good candidate. I have no clue as to how I’ll be using this class, though. All I know at this point, is that it should be a value object:

public class LineNumberTest {

  @Test
  public void valueObject() {
    LineNumber lineNumber1a = new LineNumber(313);
    LineNumber lineNumber1b = new LineNumber(313);
    LineNumber lineNumber2 = new LineNumber(42);

    Assert.assertTrue("1a == 1b", lineNumber1a.equals(lineNumber1b));
    Assert.assertFalse("1a == 2", lineNumber1a.equals(lineNumber2));

    Assert.assertTrue("# 1a == 1b", lineNumber1a.hashCode() == lineNumber1b.hashCode());
    Assert.assertFalse("# 1a == 2", lineNumber1a.hashCode() == lineNumber2.hashCode());

    Assert.assertEquals("1a", "313", lineNumber1a.toString());
    Assert.assertEquals("1b", "313", lineNumber1b.toString());
    Assert.assertEquals("2", "42", lineNumber2.toString());
  }

}

This is very easy to implement in Eclipse: just select the Quick Fix to Assign Parameter To Field on the constructor’s single parameter and then select Generate hashCode() and equals()…:

public class LineNumber {

  private final int lineNumber;

  public LineNumber(int lineNumber) {
    this.lineNumber = lineNumber;
  }

  @Override
  public int hashCode() {
    final int prime = 31;
    int result = 1;
    result = prime * result + lineNumber;
    return result;
  }

  @Override
  public boolean equals(Object obj) {
    if (this == obj) {
      return true;
    }
    if (obj == null) {
      return false;
    }
    if (getClass() != obj.getClass()) {
      return false;
    }
    LineNumber other = (LineNumber) obj;
    if (lineNumber != other.lineNumber) {
      return false;
    }
    return true;
  }

}

This is not the world’s most elegant code, so we’ll refactor this once we’re green. But first we need to add the trivial toString():

  @Override
  public String toString() {
    return Integer.toString(lineNumber);
  }

And we’re green.

EclEmma tells me that some code in LineNumber.equals() is not covered. I can easily fix that by removing the if statements. But the remainder should clearly be refactored, and so should hashCode():

  @Override
  public int hashCode() {
    return 31 + lineNumber;
  }

  @Override
  public boolean equals(Object object) {
    LineNumber other = (LineNumber) object;
    return lineNumber == other.lineNumber;
  }

The other classes are pretty straightforward as well. The only issue I ran into was a bug in EclEmma when I changed an empty class to an interface. But I can work around that by restarting Eclipse.

If you are interested to see where this project is going, feel free to take a look at SourceForge. Maybe you’d even like to join in!

Retrospective

So what does this exercise teach me? I noted earlier that it felt awkward to be writing a big test that I can’t get to green. But I now realize that I felt that way because I’ve trained myself to be thinking about getting to green quickly. After all, that was always the purpose of writing a test.

But it wasn’t this time. This time it was really about writing down the design. That part I usually did in my head, or on a piece of paper or whiteboard before I would write my first test. By writing the design down as a test, I’m making it more concrete than UML could ever hope to be. So that’s definitely a win from my perspective.

The other thing I noted was not so good: I set out to write a top-down test, yet I didn’t. I didn’t start at the bottom either, but somewhere in the middle. I was quick to dismiss the Eclipse part, because I wanted at least part of the code to be independent from Eclipse. Instead, I should have coded all of that up in a test. That would have forced me to consider whether I can actually make the design work in an Eclipse plug-in. So I guess I have to practice a bit more at this top-down TDD stuff…

Bowling Again

It’s been a while since I’ve done the bowling game scoring exercise. For those of you who don’t know it, the bowling game (ten-pin) is almost the Hello, world! of TDD. I want to learn Groovy, but I’m going to re-do it in Java first, so that I have recent code and feelings to compare when I sink my teeth in Groovy.

Here’s the goal for this exercise: write a program that can score a bowling game. Inputs are the rolls, output the score.

The first thing to note is that the inputs are rolls (number of pins knocked down), while the score depends on frames. A frame consists of up to two rolls: if the first roll knocks all 10 pins down, then we’re talking about a strike and the frame consist of just the one roll. Otherwise, the frame consists of two rolls. If the second roll knocks down all pins, the frame is called a spare, else it’s a regular frame. The only exception is the last frame. If that is a strike or a spare, it will consist of three rolls. We call those bonus frames.

Frames

So our first task is to distinguish the several types of frames. Let’s start simple, with a regular frame:

public class RegularFrameTest {

  @Test
  public void frame() {
    final Frame frame = new RegularFrame(2, 5);
    Assert.assertEquals("# rolls", 2, frame.numRolls());
    Assert.assertEquals("First", 2, frame.pins(0));
    Assert.assertEquals("Second", 5, frame.pins(1));
  }

}

This forces me to write the Frame interface:

public interface Frame {

  int numRolls();
  int pins(int index);

}

The implementation is straightforward:

public class RegularFrame implements Frame {

  private final int first;
  private final int second;

  public RegularFrame(final int first, final int second) {
    this.first = first;
    this.second = second;
  }

  @Override
  public int numRolls() {
    return 2;
  }

  @Override
  public int pins(final int index) {
    return index == 0 ? first : second;
  }

}

Now, let’s do a spare:

public class SpareTest {

  @Test
  public void frame() {
    final Frame frame = new Spare(3);
    Assert.assertEquals("# rolls", 2, frame.numRolls());
    Assert.assertEquals("First", 3, frame.pins(0));
    Assert.assertEquals("Second", 7, frame.pins(1));
  }

}

Again, pretty easy:

public class Spare implements Frame {

  private final int first;

  public Spare(final int first) {
    this.first = first;
  }

  @Override
  public int numRolls() {
    return 2;
  }

  @Override
  public int pins(final int index) {
    return index == 0 ? first : 10 - first;
  }

}

OK, so by now, strike should be familiar territory:

public class StrikeTest {

  @Test
  public void frame() {
    final Frame frame = new Strike();
    Assert.assertEquals("# rolls", 1, frame.numRolls());
    Assert.assertEquals("first", 10, frame.pins(0));
  }

}
public class Strike implements Frame {

  @Override
  public int numRolls() {
    return 1;
  }

  @Override
  public int pins(final int index) {
    return 10;
  }

}

And finally, the bonus frame:

public class BonusFrameTest {

  @Test
  public void frame() {
    final Frame frame = new BonusFrame(10, 3, 5);
    Assert.assertEquals("# rolls", 3, frame.numRolls());
    Assert.assertEquals("first", 10, frame.pins(0));
    Assert.assertEquals("second", 3, frame.pins(1));
    Assert.assertEquals("third", 5, frame.pins(2));
  }

}
public class BonusFrame implements Frame {

  private final int first;
  private final int second;
  private final int third;

  public BonusFrame(final int first, final int second, final int third) {
    this.first = first;
    this.second = second;
    this.third = third;
  }

  @Override
  public int numRolls() {
    return 3;
  }

  @Override
  public int pins(final int index) {
    switch (index) {
      case 0: return first;
      case 1: return second;
      default: return third;
    }
  }

}

Note that I never bothered to specify what pins should return for an invalid index.

Now, there is a lot of duplication in these classes, so let’s extract a common base class. First, I’m going to focus on BonusFrame, since that one has the most code.

I’m going to take baby steps, keeping the code green as much as possible. First, I introduce a list to hold the three separate values:

public class BonusFrame implements Frame {

  private final List<Integer> pins = new ArrayList<Integer>();

  public BonusFrame(final int first, final int second, final int third) {
    this.first = first;
    this.second = second;
    this.third = third;
    pins.add(first);
    pins.add(second);
    pins.add(third);
  }

  // ...
}

Next, I implement numRolls using the new list:

public class BonusFrame implements Frame {

  @Override
  public int numRolls() {
    return pins.size();
  }

  // ...
}

Then the pins method:

public class BonusFrame implements Frame {

  @Override
  public int pins(final int index) {
    return pins.get(index);
  }

  // ...
}

Now the original fields are unused, and I can delete them safely. Never in this refactoring did I break the tests, not even for a second.

The second stage of this refactoring is to extract a base class that will hold the list of pins. Since the constructor is using the fields, I need to change it slightly, so that I can safely move the list. First I’ll introduce a new constructor that accepts a list of pins:

public class BonusFrame implements Frame {

  protected BonusFrame(final List<Integer> pins) {
    this.pins.addAll(pins);
  }

  // ..
}

Then I change the original constructor to call the new one:

public class BonusFrame implements Frame {

  public BonusFrame(final int first, final int second, final int third) {
    this(Arrays.asList(first, second, third));
  }

  // ...
}

Now I can do an automated Extract Superclass refactoring to get my coveted base class:

public class BonusFrame extends BaseFrame implements Frame {

  public BonusFrame(final int first, final int second, final int third) {
    this(Arrays.asList(first, second, third));
  }

  protected BonusFrame(final List<Integer> pins) {
    this.pins.addAll(pins);
  }

}

Unfortunately, there is no way to have Eclipse also move the constructor that I had prepared 😦 Also, the BaseFrame class doesn’t implement Frame yet:

public class BaseFrame {

  protected final List<Integer> pins = new ArrayList<Integer>();

  public BaseFrame() {
    super();
  }

  @Override
  public int numRolls() {
    return pins.size();
  }

  @Override
  public int pins(final int index) {
    return pins.get(index);
  }

}

This is bad, since now the code doesn’t even compile anymore, thanks to the @Override! Let’s add the missing implements, so we’re back to green. The public no-arg constructor can also go, it will be generated for us.

Now to clean up the mess. Eclipse doesn’t offer to Pull Up constructors, which is a shame. So let’s move it by hand:

public class BonusFrame extends BaseFrame implements Frame {

  public BonusFrame(final int first, final int second, final int third) {
    super(Arrays.asList(first, second, third));
  }

}
public class BaseFrame implements Frame {

  protected BaseFrame(final List<Integer> pins) {
    this.pins.addAll(pins);
  }

  // ...
}

The list should be private, and the implements Frame on BonusFrame can go.

We can now use BaseFrame as a base class for the other classes as wel:

public class Strike extends BaseFrame {

  public Strike() {
    super(Arrays.asList(10));
  }

}
public class Spare extends BaseFrame {

  public Spare(final int first) {
    super(Arrays.asList(first, 10 - first));
  }

}
public class RegularFrame extends BaseFrame {

  public RegularFrame(final int first, final int second) {
    super(Arrays.asList(first, second));
  }

}

I’m happy with the result, so let’s move on.

From Rolls To Frames

Now that we have the different kinds of frames in place, we need a way to create them from the rolls that are our input. We basically need to convert a series of rolls into a series of frames. This series idea we can capture in an Iterator:

public class FrameIteratorTest {

  @Test
  public void regular() {
    final Iterator<Frame> frames = new FrameIterator(Arrays.asList(1, 2));
    Assert.assertTrue("Missing frame", frames.hasNext());

    final Frame frame = frames.next();
    Assert.assertEquals("Frame", new RegularFrame(1, 2), frame);
    Assert.assertFalse("Extra frame", frames.hasNext());
  }

}

But for this to work, we need to implement equals on BaseFrame:

public class BaseFrameTest {

  @Test
  public void equality() {
    final Frame frame1 = new BaseFrame(Arrays.asList(4, 2));
    Assert.assertTrue("Same", frame1.equals(new BaseFrame(Arrays.asList(4, 2))));
    Assert.assertFalse("Different", frame1.equals(new BaseFrame(Arrays.asList(2, 4))));
  }

}

This is easy to implement, since Eclipse can generate the equals and hashCode for us:

public class BaseFrame implements Frame {

  @Override
  public int hashCode() {
    final int prime = 31;
    int result = 1;
    result = prime * result + ((pins == null) ? 0 : pins.hashCode());
    return result;
  }

  @Override
  public boolean equals(final Object obj) {
    if (this == obj) {
      return true;
    }
    if (obj == null) {
      return false;
    }
    if (getClass() != obj.getClass()) {
      return false;
    }
    final BaseFrame other = (BaseFrame) obj;
    if (pins == null) {
      if (other.pins != null) {
        return false;
      }
    } else if (!pins.equals(other.pins)) {
      return false;
    }
    return true;
  }

  // ...
}

Now we can return to our FrameIterator:

public class FrameIterator implements Iterator<Frame> {

  private final Iterator<Integer> rolls;

  public FrameIterator(final List<Integer> rolls) {
    this.rolls = rolls.iterator();
  }

  @Override
  public boolean hasNext() {
    return rolls.hasNext();
  }

  @Override
  public Frame next() {
    final int first = rolls.next();
    final int second = rolls.next();
    return new RegularFrame(first, second);
  }

  @Override
  public void remove() {
    throw new UnsupportedOperationException();
  }

}

OK, so how about a spare?

public class FrameIteratorTest {

  @Test
  public void spare() {
    final Iterator<Frame> frames = new FrameIterator(Arrays.asList(8, 2));
    Assert.assertTrue("Missing frame", frames.hasNext());

    final Frame frame = frames.next();
    Assert.assertEquals("Frame", new Spare(8), frame);
  }

  // ...
}
public class FrameIterator implements Iterator<Frame> {

  @Override
  public Frame next() {
    final int first = rolls.next();
    final int second = rolls.next();
    final Frame result;
    if (first + second == 10) {
      result = new Spare(first);
    } else {
      result = new RegularFrame(first, second);
    }
    return result;
  }

  // ...
}

OK, then a strike shouldn’t be too hard:

public class FrameIteratorTest {

  @Test
  public void strike() {
    final Iterator<Frame> frames = new FrameIterator(Arrays.asList(10));
    Assert.assertTrue("Missing frame", frames.hasNext());

    final Frame frame = frames.next();
    Assert.assertEquals("Frame", new Strike(), frame);
  }

  // ...
}

This test doesn’t just fail, but it throws a NoSuchElementException, since we only provide one roll. Not too hard to fix, though:

public class FrameIterator implements Iterator<Frame> {

  @Override
  public Frame next() {
    final Frame result;
    final int first = rolls.next();
    if (first == 10) {
      result = new Strike();
    } else {
      final int second = rolls.next();
      if (first + second == 10) {
        result = new Spare(first);
      } else {
        result = new RegularFrame(first, second);
      }
    }
    return result;
  }

  // ...
}

OK, that works, but the code is a bit messy. Not only do we have a magic constant, we now have it in two places! So let’s get rid of that:

public class FrameIterator implements Iterator<Frame> {

  private static final int PINS_PER_LANE = 10;

  @Override
  public Frame next() {
    final Frame result;
    final int first = rolls.next();
    if (isAllDown(first)) {
      result = new Strike();
    } else {
      final int second = rolls.next();
      if (isAllDown(first + second)) {
        result = new Spare(first);
      } else {
        result = new RegularFrame(first, second);
      }
    }
    return result;
  }

  private boolean isAllDown(final int pins) {
    return pins == PINS_PER_LANE;
  }

  // ...
}

I’m still not all that happy with this code, although I guess it does state the rules quite clearly now. Maybe the messyness of the code follows the messyness of the rules? I dont know, so let’s let our background processor think that over some more while I continue.

We now have all the normal frames in place, but we still lack the bonus frames. First a spare:

public class FrameIteratorTest {

  @Test
  public void bonusSpare() {
    final Iterator<Frame> frames = new FrameIterator(Arrays.asList(10, 10, 10, 10, 10, 10, 10, 10, 10, 2, 8, 3));
    for (int i = 0; i < 9; i++) {
      Assert.assertTrue("Missing frame " + i, frames.hasNext());

      final Frame frame = frames.next();
      Assert.assertEquals("Frame " + i, new Strike(), frame);
    }

    Assert.assertTrue("Missing bonus frame", frames.hasNext());

    final Frame frame = frames.next();
    Assert.assertEquals("Bonus frame", new BonusFrame(2, 8, 3), frame);
  }

  // ...
}
public class FrameIterator implements Iterator<Frame> {

  private static final int NUM_FRAMES_PER_GAME = 10;

  private int numFrames;

  @Override
  public Frame next() {
    numFrames++;
    final Frame result;
    final int first = rolls.next();
    if (isAllDown(first)) {
      result = new Strike();
    } else {
      final int second = rolls.next();
      if (isAllDown(first + second)) {
        if (isFinalFrame()) {
          result = new BonusFrame(first, second, rolls.next());
        } else {
          result = new Spare(first);
        }
      } else {
        result = new RegularFrame(first, second);
      }
    }
    return result;
  }

  private boolean isFinalFrame() {
    return numFrames == NUM_FRAMES_PER_GAME;
  }

  // ...
}

And then the strike:

public class FrameIteratorTest {

  @Test
  public void bonusStrike() {
    final Iterator<Frame> frames = new FrameIterator(Arrays.asList(10, 10, 10, 10, 10, 10, 10, 10, 10, 10, 7, 2));
    for (int i = 0; i < 9; i++) {
      Assert.assertTrue("Missing frame " + i, frames.hasNext());

      final Frame frame = frames.next();
      Assert.assertEquals("Frame " + i, new Strike(), frame);
    }

    Assert.assertTrue("Missing bonus frame", frames.hasNext());

    final Frame frame = frames.next();
    Assert.assertEquals("Bonus frame", new BonusFrame(10, 7, 2), frame);
  }

  // ...
}
public class FrameIterator implements Iterator<Frame> {

  @Override
  public Frame next() {
    numFrames++;
    final Frame result;
    final int first = rolls.next();
    if (isAllDown(first)) {
      if (isFinalFrame()) {
        final int second = rolls.next();
        result = new BonusFrame(first, second, rolls.next());
      } else {
        result = new Strike();
      }
    } else {
      final int second = rolls.next();
      if (isAllDown(first + second)) {
        if (isFinalFrame()) {
          result = new BonusFrame(first, second, rolls.next());
        } else {
          result = new Spare(first);
        }
      } else {
        result = new RegularFrame(first, second);
      }
    }
    return result;
  }

  // ...
}

OK, now we really have to simplify the code! Let’s extract all the strike and spare stuff:

public class FrameIterator implements Iterator<Frame> {

  @Override
  public Frame next() {
    numFrames++;
    final Frame result;
    final int first = rolls.next();
    if (isAllDown(first)) {
      result = newStrike(first);
    } else {
      final int second = rolls.next();
      if (isAllDown(first + second)) {
        result = newSpare(first, second);
      } else {
        result = new RegularFrame(first, second);
      }
    }
    return result;
  }

  private Frame newStrike(final int first) {
    final Frame result;
    if (isFinalFrame()) {
      final int second = rolls.next();
      result = new BonusFrame(first, second, rolls.next());
    } else {
      result = new Strike();
    }
    return result;
  }

  private Frame newSpare(final int first, final int second) {
    final Frame result;
    if (isFinalFrame()) {
      result = new BonusFrame(first, second, rolls.next());
    } else {
      result = new Spare(first);
    }
    return result;
  }

  // ...
}

I think I could further simplify the code by refactoring to a Strategy pattern and then do a Replace Conditional With Polymorphism to get rid of all those pesky if statements. But although that would make the individual methods easier to read, we would lose the overview, and it may just make the rules harder to retrieve from the code. So, I’m inclined to leave it as it is.

On to scoring then!

Scoring

This is where the fun begins.

The basic score for a frame is just the number of pins that were knocked down:

public class BaseFrameTest {

  @Test
  public void baseScore() {
    final Frame frame = new BaseFrame(Arrays.asList(3, 6));
    Assert.assertEquals("Base score", 9, frame.getBaseScore());
  }

  // ...
}
public interface Frame {

  int getBaseScore();

  // ...
}
public class BaseFrame implements Frame {

  @Override
  public int getBaseScore() {
    int result = 0;
    for (final int pins : this.pins) {
      result += pins;
    }
    return result;
  }

  // ...
}

Writing that only now makes me realize that I named the list of rolls pins. But it’s not the pins knocked down, but the list of pins per roll that were knocked down:

public class BaseFrame implements Frame {

  private final List<Integer> rolls = new ArrayList<Integer>();

  protected BaseFrame(final List<Integer> rolls) {
    this.rolls.addAll(rolls);
  }

  @Override
  public int numRolls() {
    return rolls.size();
  }

  @Override
  public int pins(final int index) {
    return rolls.get(index);
  }

  @Override
  public int hashCode() {
    final int prime = 31;
    int result = 1;
    result = prime * result + ((rolls == null) ? 0 : rolls.hashCode());
    return result;
  }

  @Override
  public boolean equals(final Object obj) {
    if (this == obj) {
      return true;
    }
    if (obj == null) {
      return false;
    }
    if (getClass() != obj.getClass()) {
      return false;
    }
    final BaseFrame other = (BaseFrame) obj;
    if (rolls == null) {
      if (other.rolls != null) {
        return false;
      }
    } else if (!rolls.equals(other.rolls)) {
      return false;
    }
    return true;
  }

  @Override
  public int getBaseScore() {
    int result = 0;
    for (final int pins : rolls) {
      result += pins;
    }
    return result;
  }

}

Now, that was the easy part of scoring. Apart from the base score, strikes and spares also have extra scores. We don’t want to deal with exceptions, though. That will just lead to code littered with if statements. Instead, we can use polymorphism and the Null Object pattern:

public class BaseFrameTest {

  @Test
  public void extraScore() {
    final Frame frame = new BaseFrame(Arrays.asList(3, 4));
    Assert.assertTrue("Extra score", frame.getExtraScore() instanceof NoExtraScore);
  }

  // ...
}
public interface Frame {

  ExtraScore getExtraScore();

  // ...
}
public interface ExtraScore {

}
public class NoExtraScore implements ExtraScore {

}

Note that the ExtraScore interface is empty for now. We will get to that in a minute. First let’s make the test pass:

public class BaseFrame implements Frame {

  @Override
  public ExtraScore getExtraScore() {
    return new NoExtraScore();
  }

  // ...
}

For spares, the extra score is one roll:

public class SpareTest {

  @Test
  public void extraScore() {
    final Frame frame = new Spare(4);
    Assert.assertTrue("Extra score", frame.getExtraScore() instanceof OneRollExtraScore);
  }

  // ...
}
public class OneRollExtraScore implements ExtraScore {

}
public class Spare extends BaseFrame {

  @Override
  public ExtraScore getExtraScore() {
    return new OneRollExtraScore();
  }

  // ...
}

For strikes, the extra score is two rolls:

public class StrikeTest {

  @Test
  public void extraScore() {
    final Frame frame = new Strike();
    Assert.assertTrue("Extra score", frame.getExtraScore() instanceof TwoRollsExtraScore);
  }

  // ...
}
public class TwoRollsExtraScore implements ExtraScore {

}
public class Strike extends BaseFrame {

  @Override
  public ExtraScore getExtraScore() {
    return new TwoRollsExtraScore();
  }

  // ...
}

Allright, what about that ExtraScore interface? We don’t want to go back to dealing with rolls, since we have our lovely FrameIterator that gives us frames. So the extra score must deal with frames. First, it must tells us whether it needs any at all:

public class NoExtraScoreTest {

  @Test
  public void needFrame() {
    final ExtraScore extraScore = new NoExtraScore();
    Assert.assertFalse("Need more", extraScore.needFrame());
  }

}
public interface ExtraScore {

  boolean needFrame();

}
public class NoExtraScore implements ExtraScore {

  @Override
  public boolean needFrame() {
    return false;
  }

}

We have a little bit more work for the one roll extra score:

public class OneRollExtraScoreTest {

  @Test
  public void extraScore() {
    final ExtraScore extraScore = new OneRollExtraScore();
    Assert.assertTrue("Need more", extraScore.needFrame());

    final Frame frame = new RegularFrame(3, 4);
    final int score = extraScore.getScore(frame);
    Assert.assertEquals("Extra score", 3, score);
    Assert.assertFalse("Need still more", extraScore.needFrame());
  }

}
public interface ExtraScore {

  int getScore(Frame frame);

  // ...
}
public class OneRollExtraScore implements ExtraScore {

  private boolean needMore = true;

  @Override
  public boolean needFrame() {
    return needMore;
  }

  @Override
  public int getScore(final Frame frame) {
    needMore = false;
    return frame.pins(0);
  }

}

And the extra score for a strike is the most complex:

public class TwoRollsExtraScoreTest {

  @Test
  public void regular() {
    final ExtraScore extraScore = new TwoRollsExtraScore();
    Assert.assertTrue("Need more", extraScore.needFrame());

    final Frame frame = new RegularFrame(6, 3);
    final int score = extraScore.getScore(frame);
    Assert.assertEquals("Extra score", 9, score);
    Assert.assertFalse("Still need more", extraScore.needFrame());
  }

  @Test
  public void strike() {
    final ExtraScore extraScore = new TwoRollsExtraScore();
    Assert.assertTrue("Need more", extraScore.needFrame());

    Frame frame = new Strike();
    int score = extraScore.getScore(frame);
    Assert.assertEquals("Extra score", 10, score);
    Assert.assertTrue("Still need more", extraScore.needFrame());

    frame = new RegularFrame(6, 3);
    score = extraScore.getScore(frame);
    Assert.assertEquals("Extra score 2", 6, score);
    Assert.assertFalse("Still need more 2", extraScore.needFrame());
  }

}
public class TwoRollsExtraScore implements ExtraScore {

  private int numNeeded = 2;

  @Override
  public boolean needFrame() {
    return numNeeded > 0;
  }

  @Override
  public int getScore(final Frame frame) {
    int result = 0;
    final int numGotten = Math.min(numNeeded, frame.numRolls());
    for (int i = 0; i < numGotten; i++) {
      result += frame.pins(i);
    }
    numNeeded -= numGotten;
    return result;
  }

}

Now we need to glue all the previous together to calculate the game’s score:

public class FramesScorerTest {

  @Test
  public void score() {
    final FramesScorer scorer = new FramesScorer();
    Frame frame = new FakeFrame(2);
    scorer.add(frame);
    Assert.assertEquals("Score", 9, scorer.getScore());

    List<ExtraScore> extraScores = scorer.getExtraScores();
    Assert.assertNotNull("Missing extra scores", extraScores);
    Assert.assertEquals("# Extra scores", 1, extraScores.size());
    Assert.assertTrue("Extra score", extraScores.get(0) instanceof FakeExtraScore);

    frame = new FakeFrame(1);
    scorer.add(frame);
    Assert.assertEquals("Score 2", 19, scorer.getScore());
    extraScores = scorer.getExtraScores();
    Assert.assertEquals("# Extra scores 2", 2, extraScores.size());

    frame = new FakeFrame(0);
    scorer.add(frame);
    Assert.assertEquals("Score 3", 30, scorer.getScore());
    extraScores = scorer.getExtraScores();
    Assert.assertEquals("# Extra scores 3", 3, extraScores.size());

    scorer.add(frame);
    Assert.assertEquals("Score 4", 41, scorer.getScore());
    extraScores = scorer.getExtraScores();
    Assert.assertEquals("# Extra scores 4", 3, extraScores.size());
  }


  private static class FakeFrame extends BaseFrame {

    protected FakeFrame(final int pins) {
      super(Arrays.asList(pins, 9 - pins));
    }

    @Override
    public ExtraScore getExtraScore() {
      return new FakeExtraScore(pins(0));
    }

  }


  private static class FakeExtraScore implements ExtraScore {

    private final int numNeeded;

    public FakeExtraScore(final int numNeeds) {
      numNeeded = numNeeds;
    }

    @Override
    public boolean needFrame() {
      return numNeeded  > 0;
    }

    @Override
    public int getScore(final Frame frame) {
      return 1;
    }

  }

}

This test is a lot more involved than normal, and it took some time to get it right. This is because it’s really the sequence of steps that we want to test, as all the individual steps are already tested.

Let’s implement this assert by assert. First, the base score:

public class FramesScorer {

  private int score;

  public void add(final Frame frame) {
    score += frame.getBaseScore();
  }

  public int getScore() {
    return score;
  }

  public List<ExtraScore> getExtraScores() {
    return null;
  }

}

Next, we need to remember the extra score object:

public class FramesScorer {

  private final List<ExtraScore> extraScores = new ArrayList<ExtraScore>();

  public void add(final Frame frame) {
    score += frame.getBaseScore();
    extraScores.add(frame.getExtraScore());
  }

  public List<ExtraScore> getExtraScores() {
    return extraScores;
  }

  // ...
}

Then we need to add the collected extra scores:

public class FramesScorer {

  public void add(final Frame frame) {
    score += frame.getBaseScore();
    final Iterator<ExtraScore> iterator = extraScores.listIterator();
    while (iterator.hasNext()) {
      final ExtraScore extraScore = iterator.next();
      score += extraScore.getScore(frame);
    }
    extraScores.add(frame.getExtraScore());
  }

  // ...
}

And we must not forget to remove extra scores that are done:

public class FramesScorer {

  public void add(final Frame frame) {
    score += frame.getBaseScore();
    final Iterator<ExtraScore> iterator = extraScores.listIterator();
    while (iterator.hasNext()) {
      final ExtraScore extraScore = iterator.next();
      if (extraScore.needFrame()) {
        score += extraScore.getScore(frame);
      } else {
        iterator.remove();
      }
    }
    extraScores.add(frame.getExtraScore());
  }

  // ...
}

Actually, the way I implemented this puts the ExtraScore object on the list even if it is a NoExtraScore object, which seems a bit wasteful. So let’s fix that:

public class FramesScorerTest {

  @Test
  public void score() {
    final FramesScorer scorer = new FramesScorer();
    Frame frame = new FakeFrame(2);
    scorer.add(frame);
    Assert.assertEquals("Score", 9, scorer.getScore());

    List<ExtraScore> extraScores = scorer.getExtraScores();
    Assert.assertNotNull("Missing extra scores", extraScores);
    Assert.assertEquals("# Extra scores", 1, extraScores.size());
    Assert.assertTrue("Extra score", extraScores.get(0) instanceof FakeExtraScore);

    frame = new FakeFrame(1);
    scorer.add(frame);
    Assert.assertEquals("Score 2", 19, scorer.getScore());
    extraScores = scorer.getExtraScores();
    Assert.assertEquals("# Extra scores 2", 2, extraScores.size());

    frame = new FakeFrame(0);
    scorer.add(frame);
    Assert.assertEquals("Score 3", 30, scorer.getScore());
    extraScores = scorer.getExtraScores();
    Assert.assertEquals("# Extra scores 3", 2, extraScores.size());

    scorer.add(frame);
    Assert.assertEquals("Score 4", 41, scorer.getScore());
    extraScores = scorer.getExtraScores();
    Assert.assertEquals("# Extra scores 4", 2, extraScores.size());
  }

  // ...
}
public class FramesScorer {

  public void add(final Frame frame) {
    score += frame.getBaseScore();
    final Iterator<ExtraScore> iterator = extraScores.listIterator();
    while (iterator.hasNext()) {
      final ExtraScore extraScore = iterator.next();
      score += extraScore.getScore(frame);
      if (!extraScore.needFrame()) {
        iterator.remove();
      }
    }

    final ExtraScore extraScore = frame.getExtraScore();
    if (extraScore.needFrame()) {
      extraScores.add(extraScore);
    }
  }

  //  ...
}

Now we need to clean this up a bit:

public class FramesScorer {

  private int score;
  private final List<ExtraScore> extraScores = new ArrayList<ExtraScore>();

  public void add(final Frame frame) {
    score += frame.getBaseScore() + extraScore(frame);
    rememberExtraScore(frame);
  }

  private int extraScore(final Frame frame) {
    int result = 0;
    final Iterator<ExtraScore> iterator = extraScores.listIterator();
    while (iterator.hasNext()) {
      final ExtraScore extraScore = iterator.next();
      result += extraScore.getScore(frame);
      if (!extraScore.needFrame()) {
        iterator.remove();
      }
    }
    return result;
  }

  private void rememberExtraScore(final Frame frame) {
    final ExtraScore extraScore = frame.getExtraScore();
    if (extraScore.needFrame()) {
      extraScores.add(extraScore);
    }
  }

  // ...
}

All that’s left to do, is collect the rolls and provide them to the scorer. First the collecting:

public class GameTest {

  @Test
  public void rolls() {
    final Game game = new Game();
    game.roll(3);
    game.roll(1);
    game.roll(3);
    Assert.assertEquals("Rolls", Arrays.asList(3, 1, 3), game.getRolls());
  }

}
public class Game {

  private final List<Integer> rolls = new ArrayList<Integer>();

  public void roll(final int pins) {
    rolls.add(pins);
  }

  protected List<Integer> getRolls() {
    return rolls;
  }

}

And finally the glue that ties the scoring together:

public class GameTest {

  @Test
  public void score() {
    final Game game = new Game();
    game.roll(1);
    game.roll(1);
    game.roll(1);
    game.roll(1);
    game.roll(1);
    game.roll(1);
    game.roll(1);
    game.roll(1);
    game.roll(1);
    game.roll(1);
    game.roll(1);
    game.roll(1);
    game.roll(1);
    game.roll(1);
    game.roll(1);
    game.roll(1);
    game.roll(1);
    game.roll(1);
    game.roll(1);
    game.roll(1);
    Assert.assertEquals("Score", 20, game.getScore());
  }

}
public class Game {

  public int getScore() {
    final FramesScorer scorer = new FramesScorer();
    final FrameIterator frames = new FrameIterator(getRolls());
    while (frames.hasNext()) {
      scorer.add(frames.next());
    }
    return scorer.getScore();
  }

  // ...
}

I’m confident that the code works, but let’s make sure by adding some tests with well-known answers:

public class GameTest {

  @Test
  public void perfect() {
    final Game game = new Game();
    game.roll(10);
    game.roll(10);
    game.roll(10);
    game.roll(10);
    game.roll(10);
    game.roll(10);
    game.roll(10);
    game.roll(10);
    game.roll(10);
    game.roll(10);
    game.roll(10);
    game.roll(10);
    Assert.assertEquals("Score", 300, game.getScore());
  }

  @Test
  public void alternateStrikesAndSpares() {
    final Game game = new Game();
    for (int i = 0; i < 5; i++) {
      game.roll(10);
      game.roll(4);
      game.roll(6);
    }
    game.roll(10);
    Assert.assertEquals("Score", 200, game.getScore());
  }

}

All green, so I guess we’re done!

Reflection

Let’s take another look at all the code to see if there is anything that needs some more attention.

One thing I notice, is that the code for TwoRollsExtraScore is a generalization for the other extra scores, so we could extract a base class. First, I introduce a constructor to set the private field:

public class TwoRollsExtraScore implements ExtraScore {

  private int numNeeded;

  public TwoRollsExtraScore() {
    this(2);
  }

  protected TwoRollsExtraScore(final int numNeeded) {
    this.numNeeded = numNeeded;
  }

  // ...
}

Then use Extract Superclass (again with manual cleanup of the errors that Eclipse introduces):

public class TwoRollsExtraScore extends BaseExtraScore {

  public TwoRollsExtraScore() {
    super(2);
  }

}
public class BaseExtraScore implements ExtraScore {

  private int numNeeded;

  protected BaseExtraScore(final int numNeeded) {
    this.numNeeded = numNeeded;
  }

  @Override
  public boolean needFrame() {
    return numNeeded > 0;
  }

  @Override
  public int getScore(final Frame frame) {
    int result = 0;
    final int numGotten = Math.min(numNeeded, frame.numRolls());
    for (int i = 0; i < numGotten; i++) {
      result += frame.pins(i);
    }
    numNeeded -= numGotten;
    return result;
  }

}

And now we can use the base class to derive the other extra score classes from:

public class OneRollExtraScore extends BaseExtraScore {

  protected OneRollExtraScore() {
    super(1);
  }

}
public class NoExtraScore extends BaseExtraScore {

  protected NoExtraScore() {
    super(0);
  }

}

With that little code in the classes, one may wonder wether they are still pulling their weight. I like to think so, since they express the concepts in the game well. I introduced them because of that, after all. So I’m keeping them.

I also find a “bug” in FakeExtraScore: the numNeeded field is never decreased, so basically it will always keep requesting new frames. Here’s the fix:

public class FramesScorerTest {

  @Test
  public void score() {
    final FramesScorer scorer = new FramesScorer();
    Frame frame = new FakeFrame(2);
    scorer.add(frame);
    Assert.assertEquals("Score", 9, scorer.getScore());

    List<ExtraScore> extraScores = scorer.getExtraScores();
    Assert.assertNotNull("Missing extra scores", extraScores);
    Assert.assertEquals("# Extra scores", 1, extraScores.size());
    Assert.assertTrue("Extra score", extraScores.get(0) instanceof FakeExtraScore);

    frame = new FakeFrame(1);
    scorer.add(frame);
    Assert.assertEquals("Score 2", 19, scorer.getScore());
    extraScores = scorer.getExtraScores();
    Assert.assertEquals("# Extra scores 2", 2, extraScores.size());

    frame = new FakeFrame(0);
    scorer.add(frame);
    Assert.assertEquals("Score 3", 30, scorer.getScore());
    extraScores = scorer.getExtraScores();
    Assert.assertEquals("# Extra scores 3", 0, extraScores.size());
  }


  private static class FakeFrame extends BaseFrame {

    protected FakeFrame(final int pins) {
      super(Arrays.asList(pins, 9 - pins));
    }

    @Override
    public ExtraScore getExtraScore() {
      return new FakeExtraScore(pins(0));
    }

  }


  private static class FakeExtraScore implements ExtraScore {

    private int numNeeded;

    public FakeExtraScore(final int numNeeds) {
      numNeeded = numNeeds;
    }

    @Override
    public boolean needFrame() {
      return numNeeded  > 0;
    }

    @Override
    public int getScore(final Frame frame) {
      numNeeded--;
      return 1;
    }

  }

}

The rest of the code seems fine.

I must say that of all the times I’ve done this exercise, this time I ended up with the most classes/interfaces: 14 all together! But these total just 356 lines, or about 25 lines per type. Between all the syntactic cruft that Java makes me write and the generous use of blank lines that I prefer, I’d say that’s a pretty good score. I wonder how that will turn out in Groovy. Stay tuned.

OSGi & Maven & Eclipse

If you’re involved in a large software development effort in Java, then OSGi seems like a natural fit to keep things modular and thus maintainable. But every advantage can also be seen as a disadvantage: using OSGi you will end up with lots of small projects. Handling these and their interrelationships can be challenging.

Enter Maven. This build tool makes it a lot easier to build all these little (or not so little) projects. Which is a necessity, since a command line driven build tool is essential for doing Continuous Integration. And we all practice that, right?

However, as a developer it’s a pain to keep switching between your favorite IDE and the command line. Not to worry, Eclipse has plug-ins that handle just about any situation. Using M2Eclipse, you can maintain your POM from within the IDE.

But an Eclipse Maven project is not an Eclipse OSGi project. For handling OSGi bundles, one would want to use the Eclipse Plug-in Development Environment (PDE) with all the goodies that brings to OSGi development. There is, however, a way to get the best of both worlds, although it still isn’t perfect, as we will see shortly.

The trick is to start with a PDE project:

Make sure to follow the Maven convention for sources and classes and to use plain OSGi (so you’re not tied to Eclipse/Equinox):

Once you’ve created the project, you can add Maven support:

Make sure to use the same identification for Maven as for PDE:

Now you have an Eclipse project that plays nice with both PDE (and thus OSGi) and Maven. The only downside to this solution is that some information, like the bundle ID, is duplicated.